Mass Upload
whitson+ supports mass upload functionality from flat files from:
- whitson+ template
- Enerdeq
- PRISM
- DrillingInfo
- GeoScout
- AccuMap
- Novi Labs
- CSV (for production data only)
- ARIES
- MOSAIC
- PhDWin
- PAS

1. whitson+ Template
Here are a few different examples of use of the "Mass Upload" feature:
- Download 11 Eagle Ford wells from the SPE Data Repository here.
- Download 15 Haynesville wells from the SPE Data Repository here.
- Download 27 Marcellus wells from the SPE Data Repository here.
- Download 2 different wells for demo purposes here.
Note
Make sure to not change the headers in the mass upload template and make sure to fill in all mandatory columns. Also, avoid adding in additional columns and sheets.
1.1. Mass Upload Feature
1.1.1. Uploading Wells
On the Wells page within the project, click Mass Upload (on the top-right of the page) to get started with bulk loading wells into whitson+

The Mass Upload templates are designed to load a large number of new wells to any project in one go. It can also be used to update existing wells in the project with additional production data.
Templates for Different Unit System
In whitson+, each unit system has its own corresponding template. You can download the appropriate template based on the selected unit system using the Mass Upload feature. To do this:
-
Change the unit system to your desired option by selecting from the dropdown in the top-right corner of the screen, as shown below. Available options include:
- Field
- SI/Metric
- SI/Metric (Canada)
- Field/Metric (Canada)
- Argentina
-
Once the correct unit system is selected, navigate to the Wells module.
-
Click on Mass Upload, then select DOWNLOAD EXCEL TEMPLATE under the WHITSON tab

You can download the latest mass upload template here.

The Mass Upload template has the following sheets:
-
Well Data. Main well information and inputs such as well header information, reservoir properties, completion metrics, location, etc., that populate this section.
-
Production Data. All the production data for the well that populates the section below goes here.
-
Deviation Survey Data. Input Deviation survey as MD-TVD which populates this section.
-
Wellbore Data. Input wellbore configurations like Top and Bottom Perforations which populates this section.
-
Gas Lift Valve Data. Inputs such as Use from Date, Gas Lift Valve MD, PSO, and PSC populates this section.
-
Monthly Data (SUPPLEMENTAL). Inputs such as Well Name, Time and Date, Stock Tank Rates, and Days On populates this section.
1.1.2. What to do with existing wells?

The mass upload dialog box also has the following options for what needs to be done if the well already exists:
-
Ignore is the default behavior, where an error will be shown if a well is being uploaded with the same name as an existing well in the same project.
-
Merge will merge the data being uploaded with whatever data is already present.
If the same date in production data is present in the existing production data and the data being uploaded, the uploaded data will be used otherwise it will just append to existing production data. Merge can also be used to add wellbore / deviation survey data to a set of already existing wells. -
Overwrite will replace (overwrite) existing data with the data being uploaded. This feature applied to all data input such as well information data, production data, deviation survey data, wellbore data.
1.2. Custom Attributes
Users can create custom attributes to be added to the well information page in whitson+. The first thing users need to do is to create these attributes for all wells in the software. Steps for creating custom attributes can be seen on the gif below.

After creating the custom attribute in the software, the recommended workflow is as follows:
-
Go to Mass Upload → CUSTOM → Download Excel Template to download the correct template that includes your newly created custom attributes.
-
Fill in the data for custom attribute directly in the downloaded Excel file.
Editable Custom Attributes
You can only use the whitson+ custom attribute template to add or edit custom attributes where the Attribute Value is set to Input.
-
Once completed, upload the file using Mass Upload → CUSTOM → Upload Excel File.

1.3. Multiple Gas Lift Valve Upload
whitson+ mass upload template provides an effective way to upload multiple gas lift (GL) configurations for multiple wells at a single time. Whenever users activate the Lift Method as a Gas Lift with configuration as Valves in the software or from the whitson+ template, it will automatically takes the GL data input from the Gas Lift Valve Data sheet, such as Date, MD, PSO, and PSC.

The "Use from Date" data input in the figure above should be synchronized with the date on the Wellbore Data configuration.
1.4. Upload Data from WellDatabase
There is a whitson+ export in WellDatabase that can be used to upload as a whitson+ template in the mass upload.

1.5. Tips Using whitson+ Template
1.5.1. General Tips
- Do not delete and/or rename any of the existing columns or sheets.
-
Here are sheets you would use in the mass upload template to initialize a well depending on how you would like to initialize PVT. Some sheets are hidden by default, but you can unhide them on Excel to see them all.
Well Data Sheets Sheet Description Remarks Well Data used to initialize a Well and PVT using initial GOR or using initial GOR and initial API Gravity method. Default Well Data (Dry Gas simplified) used to initialize a Well and PVT using the only the dry gas specific gravity (simplified input). Hidden Well Data (Dry Gas) used to initialize a Well and PVT using C6+ MW and dry gas compositions. Hidden Well Data Sheet (Sep Composition) used to initialize a Well and PVT using reservoir temperature, initial reservoir temperature, separator GOR, separator pressure, separator temperature, and separator gas compositions. Hidden Well Data (Full Compositions) used to initialize a Well and PVT using full compositions. Hidden For creating new wells using the template, each well must appear at least once in one of the sheets above to be successfully processed.
If a new well is only listed in other sheets (like 'Production Data') but not initialized in one of the required ways, it won't be uploaded, and an error message will appear. -
The Well Name used in the Well Data sheet is considered the primary key to tie data from the different sheets together, make sure to use the same well name in other sheets as well.
- Wells with duplicates in Production Date will be highlighted in the error message and will not be uploaded.
- Do not use blanks for MD or TVD in Deviation Survey sheet since they are assumed to be zero.
- In the Wellbore Data sheet,
- Wellbore configurations are optional on the Wellbore Data sheet but if you do include them in the upload, make sure to have the Top and Bottom perforations, first Casing Top MD, Bottom MD, and ID (internal diameter), in the sheet.
- Fields with preset options are 'Flowpath' which is used to indicate production path of the reservoir fluid, 'Lift Method' to specify the Artificial Lift method used, and the 'Gas Lift Configuration' where we can specify the type of gas lift. Values other than the preset options are not recognized.
- If you are specifying a Rock Temperature in this sheet, this is not the reservoir temperature but is instead the rock temperature at the surface to create a linear temperature profile in the rock. Setting this to reservoir temperature causes the BHP calculation to fail.
- Other logical checks in every wellbore configuration - End of the last casing section must be deeper than the Top Perforation Depth, the Tubing Bottom MD must be less than or equal to Top Perforation Depth, and the Tubing OD can never be larger than the Casing ID.
1.5.2. Tips Using Merge
This mode is primarily designed and used to add production data and other information to an existing well on whitson+.
- Be sure to use the same Well Name as on whitson+.
-
To update the production data, you can add the new entries to the Production-Data sheet, leaving all other sheets blank. The system will append the new data to the existing production history. If a date already exists, the new data will overwrite the old entry for that date. It's important to note that no duplicate dates are allowed, and any blank fields in the new data will replace the existing values.
Example: Data Replacement Behavior When Updating Existing Dates
If there is already data for 01/01/2025 that includes oil and gas rates but no water rate, and you upload a new entry for the same date with only the water rate filled in (leaving oil and gas rates blank), the system will overwrite the existing oil and gas rates with blank values and update the water rate. To avoid losing data, always include all values you wish to retain when updating an existing date.
-
You can also update or add to the configurations by using the Wellbore Data sheet. New wellbore configurations with new 'Use from date' will be appended to the existing configurations. To replace an already existing wellbore configuration with the new one, use the same 'Use from date' as the already existing one and to replace the default configuration in the well (the first one) leave the 'Use from date' empty to override the default.
If you need help with any errors using mass upload files, we are trying to build relevant error messages and checks making the process more bullet-proof, so shoot an email to support@whitson.com and we'll be happy to take a look and help!
2. Enerdeq

Download the Well Completion List and Monthly Production for a group of wells in Enerdeq by following the steps above. Unzip the downloaded folder on your computer, and drag-and-drop, the files into the frontend.
Here is an example of well attributes and well production data in Enerdeq format.
3. Enverus - PRISM

- Select "Wells" in "Exports".
- Use the default exports (DO NOT create a custom template)
- Click "EXPORT DATA".
- Repeat the same steps for "Production".
Here are the examples:
- Well Monthly Production file example can be found here.
- Well Headers file example can be found here.
Enverus export has "PerfInterval_FT" and "LateralLength_FT" columns? Which one is used for well lateral length?
The PerfInterval_FT is imported as the lateral length to be used. LateralLength_FT will be used if PerfInterval_FT is blank. If both fields are blank, the default lateral length (5280 ft) will be used.
4. Enverus - DrillingInfo

Download the relevant Enverus - DrillingInfo file by following the steps above.
- Select "Wells" in "Exports"
- Select "Well Headers" and "Well Monthly Production"
- Enter Filename & E-mail
Here are the examples:
- Well Monthly Production file example can be found here.
- Well Headers file example can be found here.
5. GeoLogic - GeoScout

- Example of Merak (.mer) from GeoScout can be found here.
- Example of .csv file from GeoScout can be found here.
It is recommended to use the Merak file. If you use the .csv file ensure that you select the following data items
Headers
- Unique Well ID
- Well Name
- Pool Name
- Production Begin Date
- Production End Date
Prod Data
- PRD Calndr-Day Avg OIL Bbl/Day
- PRD Calndr-Day Avg CND Bbl/Day
- PRD Calndr-Day Avg GAS Mcf/Day
- PRD Calndr-Day Avg WTR Bbl/Day
6. AccuMap

AccuMap has no standarized export, but you can create a template as exemplified above that can be imported directly into whitson+.
- Example of a .xslx file from AccuMap can be found here.
7. Novi Labs
There are three tables in Novi Labs exports, 'Wells' (header), 'Production' and 'Forecast Segments'. The production includes forecasted volumes. Forecast segments contains arps/exponential/zero segments for forecasted volumes.
To export, follow these steps:
- Filter to your wells of interest.
- Hit the 'Download' button in the top-right corner.
- Name your export. Select the data you want to export.
- Hit 'Export'. You'll then receive an email with the download link in 0-15 minutes, depending on the size.

8. CSV
Use the CSV template to upload only production data.

-
Production data for New Wells: Use the CSV template to upload production for new wells. In 'What to do with existing production with the same date?', choose the 'Merge' or 'Append' option. This will create new wells using the production data you provide. All other input fields will be populated with default values.
-
Production data for Existing Wells: To update or add production data for existing wells, use the provided CSV template. When uploading the file, you’ll see the option “What to do with existing production with the same date?” — this controls how data conflicts are handled when a date already exists in the system. You have two options:
-
Merge – This option will update the existing record by overwriting any values for dates that already exist. Use this if you want the new data to replace the previous data for the same date.
-
Append – This option will only add new data and will not change any existing values, even if the date is already in the system. This is helpful if, for example, you already have data up to May and made some manual changes. When you upload new data for June, using Append ensures your earlier manual edits stay intact, and only the new data is added. Choose the option that best fits your workflow to avoid unintentional data changes
-
Example of a .csv file can be found here.
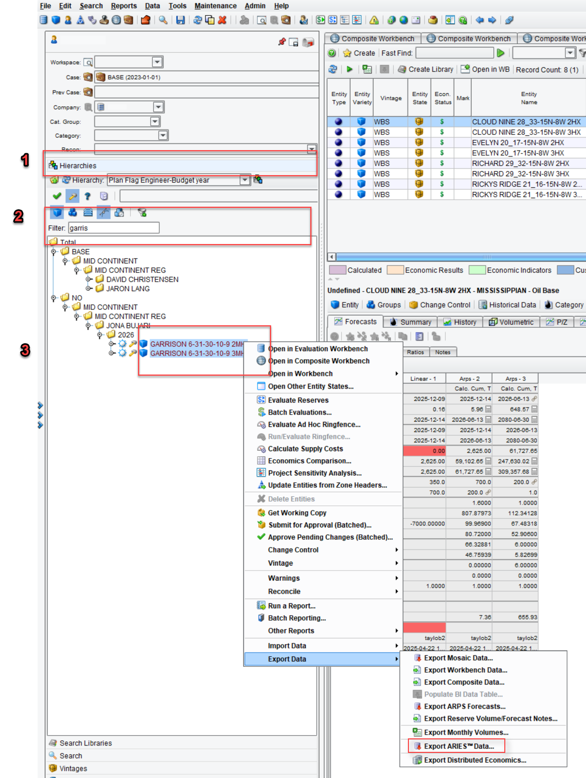
9. ARIES
9.1. Exporting ARIES Forecasts from the ARIES Database

Required: AC_ECONOMICS
To import ARIES DCA forecasts into whitson+ from the AC_ECONOMICS table, please follow the steps below.
Filter the AC_ECONOMICS Table:
- Ensure the AC_ECONOMICS table is filtered to include only records with SECTION equal to 4.
- Select the relevant QUALIFIER for your forecast. Only one QUALIFIER should be used for the import.
Upload Requirements:
- The import process assumes that there is only one forecast per PROPNUM for each phase.
- Verify that each PROPNUM entry in the table corresponds to a single forecast.
This is how a properly formatted example looks like.

- Example of a .xslx file of an AC_ECONOMICS file can be found here.
Optional: AC_PROPERTY

- If START_DATE is referring a value in the master table AC_PROPERTY with '@M.START_DATE', the AC_PROPERTY table also must be uploaded for appropriate upload of the START_DATE.
- Providing this table is optional. If the table is not provided, all unreadable START_DATES will default to the earliest date in the well's historical data.
By adhering to these guidelines, you can ensure a smooth and accurate import of forecasts into whitson+.
9.2. Exporting ARIES Forecasts from ARIES
You can export the declines from ARIES in a .txt format, directly from Aries frontend (in case access to the Aries database is not possible), like so -
Step 1:

Step 2:

Step 3:
Upload the .txt file to whitson+ using Mass Upload --> ARIES. Be sure to check "Use .txt file" to upload all the well declines from ARIES into whitson+.
You can apply an appropriate "Forecast Name" that will save all the imported declines within this file in the saved cases for the relevant wells with that name.

9.3. Importing ARIES Ratio Forecast in whitson+
whitson+ supports importing ratio-based forecasts from ARIES—such as GAS/OIL, WTR/OIL, or WTR/GAS. These ratio forecasts are imported into the relevant phase and are available under that phase’s Forecast Type dropdown.
After importing, users can view the ratio forecast by changing the Forecast Type from the default (“Primary”) to the desired ratio.
Important
When importing a ratio-based forecast:
- Ensure the ARIES export includes a forecast for the primary phase (e.g., gas in a WTR/GAS ratio).
- The ratio forecast will be imported and associated with the appropriate phase.
- However, it will only be visible if the user manually selects the ratio as the Forecast Type in that phase.
- If this step is skipped, it might appear as though the forecast wasn’t imported, even though it is present in the background.
Example
Suppose a GOR is included in the ARIES export:
- Go to the Oil phase.
- In the upper left of the forecast plot, open the Forecast Type dropdown.
- Select GOR to view the Gas-Oil Ratio forecast.
- The ratio forecast is now displayed. This process is shown in the GIF below:

10. MOSAIC

To export DCA ARPS parameters from MOSAIC.
- Open a Workbench of desired project > Select Data > File Exports > Export ARPS Forecasts…
- Filter on Workbench, the Reserve Category or cases to be exported.
- Define destination for export, select Entity State (Approved, Working, Pending or Vintage), and type of Vintage (if selected… e.g., year)
To import MOSAIC DCA forecasts into whitson+, upload the standard MOSAIC DCA export.
This is how the standard MOSAIC export example looks like.

- Example of a .xslx file of an MOSAIC file can be found here.
11. PhDWin
To export DCA forecasts from PhDWin.

Click on the Reports and Views menu, choose the 'Projection Edit' option for reports, and then click the 'Run' button to generate the file.

To import PhDWin DCA forecasts into whitson+, go the wells page, select the 'Mass upload' option, choose the 'PHDWIN' format, and upload the file.

There is a whitson+ export in WellDatabase that can be used out of the box in the mass upload WHITSON tab.
12. PAS files

Purpose: This option processes .PAS files, specifically those marked with 'PRD', to extract flowback data typically recorded at hourly intervals. It is designed to handle PAS files that contain separator rates (oil, gas and water), separator conditions (temperature and pressure) and tubing/casing pressure. The PAS files are standardized by the Alberta Energy Regulator (AER).
Data Assumptions: Separator Rates, Tubing, and Casing Pressure: These metrics are expected to be present in the DTSUM table within the PAS file. Separator Conditions: These metrics are expected to be found in the DTGAS table within the PAS file.
Example of a PAS file can be found here.
Note
whitson+ only supports PAS files encoded in UTF-8 or Windows-1252.
13. Examples
Sample datasets are available for download directly from the software.

- 11 Eagle Ford wells from the SPE Data Repository.
- 15 Haynesville wells from the SPE Data Repository.
- 27 Marcellus wells from the SPE Data Repository.
- 3 RTA Certificate Wells.
- 3 BHP Certificate wells.
- 2 Nodal Certificate Wells.
- 1 Flowback Well.
- 20 DCA & Type Well Certificate Wells.
- 5 Comparison Plot Certificate Wells.
- 3 wells from Well Test Examples- DFIT/CPG/DQI.